Real Estate Property Pro Documentation

The Documentation For Your Awesome Theme Or Template


Introduction

  • Theme Name : Real Estate Property Pro
  • Author : mishkatwp
  • Support Forum : https://www.mishkatwp.com/support/mishkat-wp/
  • License : GNU General Public License v3 or later
  • Discription : The Property WordPress Theme stands as a pinnacle in the realm of real estate website design, offering an unparalleled blend of sophistication, functionality, and versatility. Tailored for discerning real estate professionals, agencies, and property enthusiasts, this premium theme goes beyond the ordinary to provide an exceptional online platform for showcasing properties and connecting with potential buyers. Crafted with precision and attention to detail, the Property WordPress Theme is designed for those who seek a top-tier solution for their real estate venture. It caters to a diverse audience, including real estate agents, agencies, property developers, and individuals with a portfolio of premium properties. Whether you’re looking to market luxury estates, commercial spaces, or high-end residential properties, this premium theme is a robust and customizable choice. At its core, this premium theme is a strategic investment for those who understand the importance of a polished online presence. The premium designation signifies a commitment to excellence, offering users a level of quality and functionality that goes beyond what’s available with free alternatives. The Property WordPress Theme is a tool for professionals who recognize the impact of a well-designed website in capturing the attention of potential clients and setting themselves apart in a competitive market.

Setting Up the Theme

Configure Theme

You can also install your theme through the WP Admin interface

The first step is to log in to your WordPress admin area. Then, proceed by clicking on...

1. In dashboard click on Appearance >> Themes

2. After the page is loaded, click on the "Add New" button located at the top of the themes page.
3. Click on the button labeled as 'Upload Theme'.
Select the "real-estate-property-pro.zip" theme from the Browse button, and then click on the Install Now button.
5. WordPress will now install your theme and show a success message, along with a link to activate or preview it live. Congratulations on successfully installing your theme!

Demo Content Importer -

Follow below instructions to Configure real-estate-property-pro theme.

In the Dashboard, go to Appearance >> Real Estate Property Pro Themes Configure

Once you are on the Real Estate Property Pro themes Configure, click on the start button.

Once the demo importer process is complete, please check your site. All the content will be imported, and the theme will be displayed exactly like the live demo.

Essential Plugins

When you initially activate the theme, you'll be asked to install these plugins on your Dashboard. You can ignore the message if you don't want to install these plugins on theme activation, and if you change your mind later, you can install them manually.

In the Dashboard, click on Plugins >> Install Plugins.

Kirki

Plugin download link kirki


Contact Form 7

Plugin download link contact-form-7


Configure Menu

Configure Menu

In the dashboard, go to Appearance >> Menu

To access the Menu Editor, go to the Dashboard and click on the 'Appearance' menu on the left-hand side. From there, select the 'Menus' option.

To create a new menu, follow these steps:At the top of the page, select "Create a new menu".Enter a name for your new menu in the "Menu Name" box.Click on the "Create Menu" button.

Your new custom menu has been successfully created.

To add items to your menu

In the Menu Editor, locate the section labeled "Pages"

Click the checkbox next to each page's title that you want to add.

Once you have selected the desired pages, click the "Add to Menu" button.

Custom menu has been successfully saved

On the front end, the menu will appear as follows.

Real Estate Property Pro Theme Configure

Header Details

To proceed, you can set the Header Details by following the instructions provided below.

In the Dashboard, go to Appearance >> Customize >> Theme Options >> Header Settings

For the theme header details, you have the option to customize the header settings. You can choose from the following options for your header configuration.

On the front end, the appearance will resemble the following

Set Logo

To proceed with the Theme Logo Configure, you can set the site title and tagline by following the instructions provided below.

In the Dashboard, go to Appearance >> Customize >> Site Identity >> Logo Or Set Title and Tagline You can also Enable / Disable Site Title and Tagline

On the front end, the appearance will resemble the following.

Slider Section

Slider Settings

To proceed with the Theme Slider Settings, you can configure the slideshow by following the instructions provided below.

In the Dashboard, go to Appearance >> Customize >> Theme Options >> Slider Settings

To configure the Theme Slider Settings, you have the following options for each slider:Set the heading and content for each slide.Set the button text for slider section.

On the front end, the appearance will resemble the following.

Search Location Settings

Search Location Settings

To proceed with the Search Location Settings following the instructions provided below.

In the Dashboard, go to Appearance >> Customize >> Theme Options >> Search Location Settings

You can set the main heading for this section. Select the our services counter of Services posts to view. For each service, you can set the image, title, and url. You have the following options to configure for each service setting

On the front end, the appearance will resemble the following.

Our Properties Section

Our Properties Settings

To proceed with the Our properties Settings following the instructions provided below.

In Dashboard Our Properties section will show in which you can add our properties section.

In the Dashboard, go to Appearance >> Customize >> Theme Options >> Our Properties Settings

You can choose from this options for Our Properties settings.

You can set the main heading for this section You can images to display in the section.
On the front end, the appearance will resemble the following.

Works Section

Works Settings

To proceed with the Works Settings following the instructions provided below.

In the Dashboard, go to Appearance >> Customize >> Theme Options >> Our Works Settings

On the front end, the appearance will resemble the following.

Facilities Section Settings

Facilities Settings

To proceed with the Fishes Settings following the instructions provided below.

In the Dashboard, go to Appearance >> Customize >> Theme Options >> Facilities Settings

You can set the main heading for this section. Select the Facilities counter of fishes to view. For each service, you can set the image, title, and url. You have the following options to configure for each featured setting

On the front end, the appearance will resemble the following.

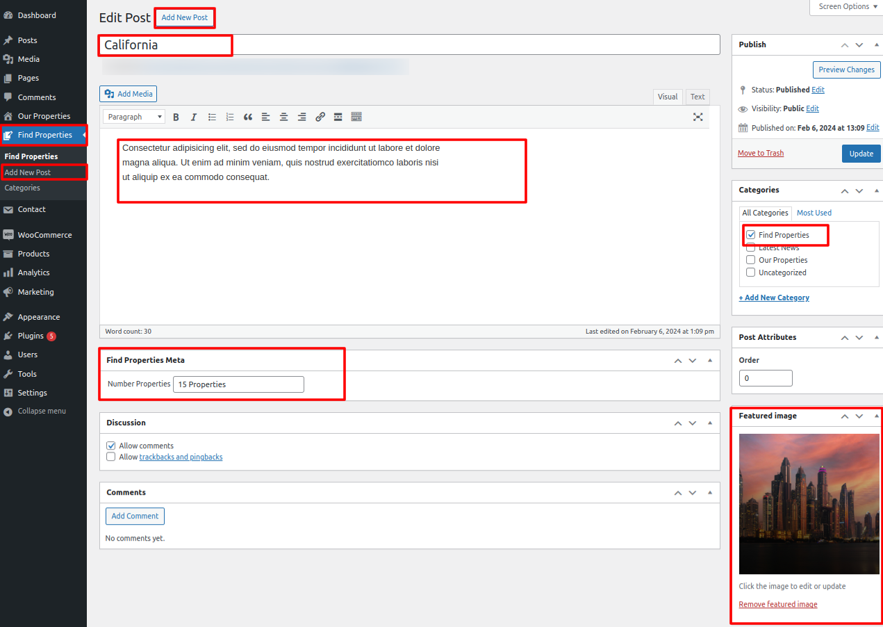
Find Properies Section

Find Properies Settings

To proceed with the Find Properies Settings following the instructions provided below.

After The Demo Import The Find properties section will appera in dashboard.

In the Dashboard, go to Appearance >> Customize >> Theme Options >> Find Properies Settings

Select the stats counter. You have the following options to configure for each stats counter setting.

On the front end, the appearance will resemble the following.

Latest News Section

Latest News Settings

To proceed with the Latest News Section following the instructions provided below.

Important Step:- Contact Form 7 plugin is necessary for creating a form.

In the Dashboard, go to Appearance >> Customize >> Theme Options >> Latest News Settings

You can set heading. & also put shortcode which is already created in contact form plugin

On the front end, the appearance will resemble the following.

About Us Section

About Us Settings

To proceed with the About Us Section following the instructions provided below.

In the Dashboard, go to Appearance >> Customize >> Theme Options >> About Us Section

You can set heading content, images and About Us for question and answer.

On the front end, the appearance will resemble the following.

Our Professionals Section

Our Professionals Settings

To proceed with the Clients Settings following the instructions provided below.

In the Dashboard, go to Appearance >> Customize >> Theme Options >> Our Professionals Settings

You can set Select the Our Professionals counter of images posts to view. For each Our Professionals, you can set the images and text. You have the following options to configure for each Our Professionals setting

On the front end, the appearance will resemble the following.

Agent Settings Section

Agents Settings

To proceed with the Agents Settings following the instructions provided below.

In the Dashboard, go to Appearance >> Customize >> Theme Options >> Agents Settings

You can set the main heading for this section. Select the Agents counter of testimonial posts to view. For each Agents, you can set the images, name, and content. You have the following options to configure for each Agents setting

On the front end, the appearance will resemble the following.

Footer Configure Section

The footer is divided into four columns. There, any widget can be inserted.

1. In the Dashboard, go to Appearance >> Widgets

To add widgets to the footer, see the screenshot below.

You may easily add your own text or images to footer columns by selecting widgets like text, photographs, recent articles, and other options.

Navigate here and follow the instructions below to manage the footer's content and add some widgets.

2. In the Dashboard, go to Apwp-footer-setuppearance >> Widgets >> Footer Sidebar

After adding widgets to it, your footer will look like this.

Copyright Text for Footer

Copyright Text

You can fill out the copyright content to footer copyright settings to continue with the footer settings.

On the front end, the appearance will resemble the following.

Theme Color and Font

Configure Background

Background Settings

To proceed with the Background Settings following the instructions provided below.

In the Dashboard, go to Appearance >> Customize >> Theme Options >> Background Settings >> Testimonial Section

For each part, you can choose a backdrop color or image. For each Background Section, you can select from these possibilities.

On the front end, the appearance will resemble the following.

Configure Theme Font Style

Typography Options

To proceed with the Typography Options, you can change complete font style just one click. following the instructions provided below.

You can change heading and body font style

In the Dashboard, go to Appearance >> Customize >> Typography Options>>

On the front end, the appearance will resemble the following.

Configure Theme Color

Color Options

With just one click, you can change the entire font color as well as the background and border colors of buttons when using the theme color option.

In the Dashboard, go to Appearance >> Customize >> Theme Color Option

On the front end, the appearance will resemble the following.

Setting Page Templates

Configure Contact Page -

Follow these instructions to Configure contact page.

Make a page to set the template: In dashboard, click on Pages >> Add New Page

Give it any name you like, even "Contact." Choose the "contact page template" from the template dropdown after that.

Your page receives a parent page and a template from the Page Attributes section.


Construction of Contact Forms-

The Contact Form 7 plugin is installed in the usual way. Click Plugins > Add New search for Contact Form 7 in the WordPress dashboard's search bar. Choose the plugin from the search result, then click the Install Now button.

From the admin panel, just go to Contact > Contact Forms to create a Contact Form. There is a list of the forms that are available, though there are none, at now

You may also create your own contact form by clicking on the Contact >> Add New

constructing a new method of contact -

Give this new contact form a name and then scroll to Form. From this page, you can edit the contact form template.

The template specifies the various fields that will appear on your form as well as the labels that will appear next to those elements.

When you are done with changes, click Save.

Copying the Shortcode that appears next to your contact form is an important step. Additionally, this is shown in the form editor.

Contact Page Section

In the Dashboard, go to Appearance >> Customize >> Contact Page Settings >> Contact Page Section

Heading and content can be customized. For each Contact Page Setting, you can select one of these choices.

Place the Contact Form-7 shortcode code in customize option.

On the front end, the appearance will resemble the following.

Configure Blog Page

Set Up Post Right Sidebar

Follow these instructions to Configure post right sidebar page.

1. Make a page to set the template: Go to Dashboard >> Pages >> Add New Page

Caption it "Post Right Sidebar" or anything you want to. Then, from the template dropdown, chose "Post Right Sidebar.

This page template's parameters (such as section content, graphics, and the number of posts they display) are configurable.

A parent page and a template are provided for your page in the Page Attributes section.

1. Make a page to set the template: In dashboard, click on Pages >> Add New Page

On the front end, the appearance will resemble the following.


Set Up Post Left Sidebar

Configure post left sidebar page by following these instructions.

1. Make a page to set the template: In the Dashboard, go to Pages >> Add New Page

You can call it whatever you like, like "Post Left Sidebar". Next, choose "Post Left Sidebar" from the list of available templates.

This page template's parameters (such as section content, graphics, and the number of posts they display) are configurable.

Your page receives a parent page and a template from the Page Attributes section.

1. Make a page to set the template: In dashboard, click on Pages >> Add New Page

On the front end, the appearance will resemble the following.

Configure Page Template

Set Up Page Right Sidebar

Follow these instructions to Configure page right sidebar page.

1. Make a page to set the template: In the Dashboard, go to Pages >> Add New Page

Label it anyway you desire, such as "Page Right Sidebar." Then, choose "Page Right Sidebar" from the list of available templates.

This page template's parameters (such as section content, graphics, and the number of posts they display) are configurable.

A parent page and a template are provided for your page in the Page Attributes section.

1. Make a page to set the template:In dashboard, click on Pages >> Add New Page

On the front end, the appearance will resemble the following.


Set Up Page Left Sidebar

Follow these instructions to Configure page left sidebar page.

1. Make a page to set the template: In the Dashboard, go to Pages >> Add New Page

You can give it whatever name you like, such as "Page Left Sidebar". Then, choose "Page Left Sidebar" from the list of template options.

This page template's parameters (such as section content, graphics, and the number of posts they display) are configurable.

Your page receives a parent page and a template from the Page Attributes section.

1. Make a page to set the template: In dashboard, click on Pages >> Add New Page

On the front end, the appearance will resemble the following.

Settings for Theme Posts & Pages


Post Content Settings

Post Content Settings

To proceed with the you can set post content lenght, following the instructions provided below.

In the Dashboard, go to Appearance >> Customize >> Theme Options >> Post Settings

On the front end, the appearance will resemble the following.

Reorder Settings for Sections

Reorder Settings in Section

You can edit or rearrange the section before continuing. following the guidelines listed below.

You can choose to make the area invisible. For each section's reordering settings, you can select one of these choices.

In the Dashboard, go to Appearance >> Customize >>Theme Options >> Header Settings >> Section Reorder Settings

On the front end, the appearance will resemble the following.